| |||||||||
In CI9 SAP Business Network adapter version, the output cXML message generated after the second step of PI mapping (MM_Custom_ORDERS_ORDERS05_2_CDF_cXML_XSD) in the Purchase Order scenario for SAP Business Network adapter, the extrinsic node at Path: “/ns0:Messages/ns0:Message1/cXML/Request/OrderRequest/ItemOut/BlanketItemDetail/Extrinsic” is not taking values from the source node when mapped using one-to-one mapping.

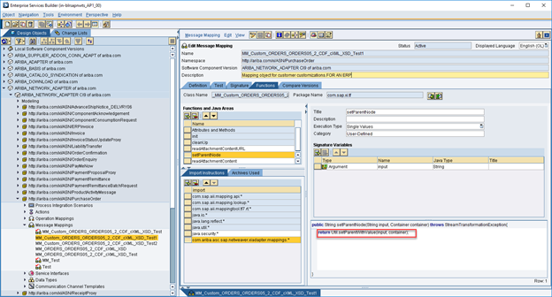
A User defined java function "setParentNode" is missing in the mapping and this needs to be used to map this node instead of one-to-one mapping to pass the value to the parent node . A user-defined java function with a logic to set the Parent node with value when used in the mapping of the Extrinsic node will solve the issue. This function is used in CI8 version of the SAP Business Network Adapter Custom Mapping and is missing from the CI9 Custom Mapping.
Please follow the below steps as a workaround for the resolution of this mapping issue in CI9 Ariba SAP Business Network adapter version, for Purchase Order scenario.
Set the Title accordingly and the Execution Type as “Single Values”



You should now be able to see the newly created function “setParentNode” for your use in the mapping


Successful Test of mapping with a sample payload:

Note: Alternatively, you can refer to the same custom mapping of CI8 SAP Business Network adapter version which has this user-defined mapping in place for this scenario. The steps of how to add this user-defined function in CI9 Version for this mapping are explained above in detail.
The screenshot of the CI8 Version mapping of the same scenario is shown below for your reference

![]() | Extrinsic Node Mapping Issue: CI9 SAP Business Network adapter for SAP Netweaver - Purchase Order Scenario.pdf | 652.34 KB |
SAP Business Network for Procurement & Supply Chain